Communication

All loaded communication modules for internal and external communication can be parameterised here.

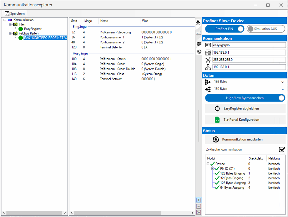
The communication explorer is divided into 3 areas. On the left is a list of all loaded communication modules, in the middle, depending on the selection in the left area, the configured elements of the respective module are listed and on the right is the properties window, depending on the selected element.

More information can be found under Communication.