Profinet IO-Device
Die Anpassung der Kommunikationsparameter erfolgt im Kommunikationsexplorer.
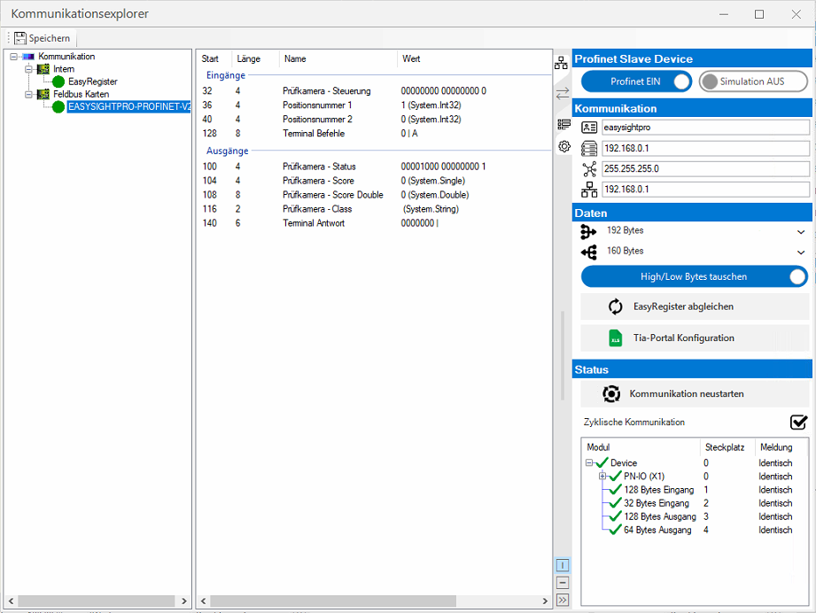
Einstellungen
| Profinet | Aktiviert/Deaktiviert die Kommunikation. |
| Simulation | Aktiviert/Deaktiviert die Simulation der Karte. Dies ist hilfreich, wenn keine Karte im System verbaut ist. |
Hinweis: Die gespeicherten Netzwerkeinstellungen müssenn nicht den aktuellen Einstellungen entsprechen. Wenn die Verwaltung durch TIA-Portal passiert, dann werden in der Regel nur temporäre Einstellungen vergeben und 0.0.0.0 angezeigt.
Bedienung
Im mittleren Teil des Kommunikationsexplorer kann man nun durch Rechtsklick einzelne Feldbus Bausteine hinzufügen, oder bereits vorhandene bearbeiten oder löschen.
Zur Überwachung und zum Status-Check gelangen sie über das Menü Administration.
Hier können der Status und die Werte der Ein- und Ausgänge der PROFINET-Kommunikation überwacht werden.
Wichtig: Die Hardware Konfiguration zeigt an, ob die Projektierung in Tia-Portal mit EasySightPro® übereinstimmt. Wird ein fehlerhaftes Modul angezeigt, muss die Konfiguration in Tia-Portal korrigiert werden.
SPS Integration
Die aktuellste GSD Datei befindet sich
-
am Controller unter: %ESP_ROOT%\Feldbus\PROFINET\GSDML-V2.43-RELISTE-EASYSIGHTPRO-20231218.xml
-
hier als Download
-
Tia Portal Projekt öffnen und GSD Datei installieren
-
Feldbuskarte in TIA Portal einfügen und konfigurieren:
Im Katalog: Weitere Feldgeräte - PROFINET IO - Sensors - RELISTE Ges.m.b.H. - EASYSIGHTPRO-PROFINET-V2
-
Schnittstelle auswählen:
-
Eingangs- und Ausgangsmodule laut EasySightPro®Kommunikationsmodul konfigurieren:
Hinweis: Hier ist die richtige Reihenfolge zu beachten. Zuerst alle Eingänge und danach alle Ausgänge.
-
IP-Adresse einstellen:
-
PROFINET-Gerätename eingeben (Standard ist „easysightpro“):
Hinweis: Der Gerätename darf laut PROFINET-Spezifikation nur Kleinbuchstaben, Ziffern und Bindestriche (-) enthalten. Es ist jedoch zu empfehlen auf Bindestriche ebenfalls zu verzichten.
-
Projekt kompilieren und in SPS laden.
Die Belegung aller Kommunikationsmodule kann als Excel Liste exportiert werden:
-
Die Excel Liste verfügt über zwei Reiter 'SPS Eingänge' und 'SPS Ausgänge'
-
Die Adressen der Module aus Tia Portal in die gelb hinterlegten Felder im Excel eintragen.
-
Den kompletten grün hinterlegten Bereich in eine Tia-Portal Variablen Tabelle kopieren.
Wichtig: Die Online-Verbindung muss dazu in Tia-Portal getrennt sein!


